TIDE
Threat Informed Detection Engineering
A standalone, containerized platform for managing the full Detection Engineering lifecycle from threat intelligence to validated SIEM rules.
Architecture Overview
TIDE utilizes a robust, three-tier architecture designed for air-gapped or enterprise environments:
Nginx
Handles SSL termination and reverse proxying.
FastAPI
Powers the core REST API and HTMX dynamic frontend.
DuckDB
Embedded analytics database for high-performance rule caching.
Features
TIDE offers a range of features designed to streamline the Detection Engineering lifecycle:
Keycloak Integration
Seamless integration with Keycloak for authentication and authorization.
MITRE ATT&CK Integration
Integration with the MITRE ATT&CK framework for threat intelligence mapping. Built into the core of TIDE for airgapped environments.
OpenCTI Integration
Integration with the OpenCTI platform for threat intelligence management. Pull threat intelligence data directly into TIDE for analysis and threat correlation.
SIEM Integration
Pull threat detection rules directly into TIDE from your SIEM for centralized monitoring and response.
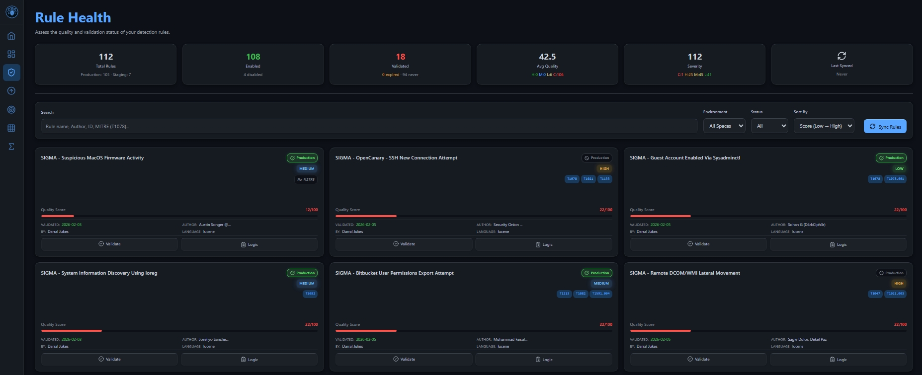
Rule Validation Workflow
Comprehensive workflow for validating detection rules, including manual analyst review. Includes promotion of rules based on **Quality** and **Metadata**.
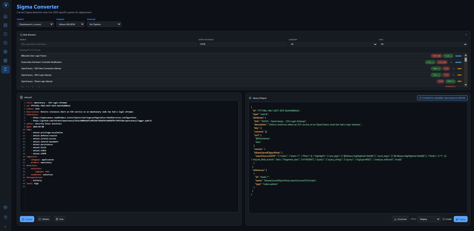
SIGMA Integration
Integration with the SIGMA framework for rule management and background synchronization state. Built into the core of TIDE for airgapped environments.
SIGMA Conversion
Converts SIGMA rules into a format compatible with your SIEM for seamless integration. Deploy from TIDE for instant coverage.
Coverage Metrics
Comprehensive coverage metrics to identify gaps in your detection posture and prioritize rule development.
Rule logging
Log rule score directly back into your SIEM for centralized monitoring and analysis. Allows for real-time insights and auditing of detection rules.
Data Persistence
TIDE is designed for stability. The following files are maintained in your persistent volume to survive container updates:
tide.duckdb
The central rule cache and coverage metrics.
checkedRule.json
Manual analyst validation records.
triggers/
Directory for background synchronization state.
Platform Screenshots
Explore the TIDE interface and its core analytics capabilities.
Threat Landscape
Coverage Heatmap
Sigma Convert & Deploy
Rule Promotion
Logging
Rule Health